关联数据
功能介绍
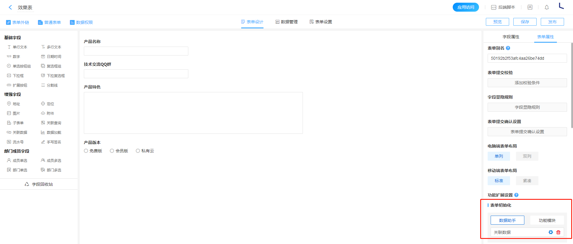
通过对表单初始化或者控件进行数据助手配置,实现表单之间关联数据。
配置方法
- 进入表单属性的表单初始化数据助手配置页面。
| 配置入口 |
|---|
![]() |
- 输入数据选择
数据源,选择需要调取数据的表单。
| 输入数据 |
|---|
![]() |
- 设置过滤条件,按照两表之间的关联条件进行设置。
| 过滤条件 |
|---|
![]() |
- 添加执行动作
数据关联,将两表字段进行联动。
| 执行动作 |
|---|
![]() |
![]() |
案例连接
点击此链接【数据助手 - 关联数据】可以跳转至一码通官网 >>> 解决方案 >>> 数据助手功能示例进行实际操作效果演。
用户也可以通过新建应用>>>数据助手功能示例>>>找到应对演示应用进行下载学习使用。





